欢迎您来到成都科鸿智信科技有限公司 www.zxwis.com
当前位置:
首页 > 典型案例 > 市场监管信息化 > 正文
典型案例
民政信息化
市场监管信息化
综合信息化
系统集成

质监局 - 成都市特种设备安全监察系统

科鸿智信

六、技术架构和开发平台

  软件采用B/S技术架构,整个系统既可以在局域网上运行,也可发布到互联网上进行远程办公。

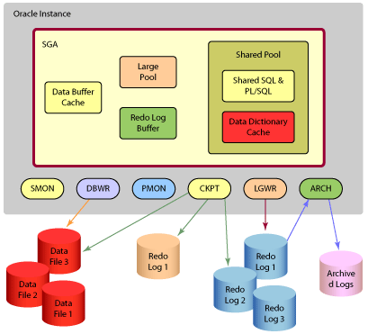
  系统采用政府部门和大中型企事业单位广为使用的ORACLE数据库,能极大程度的保证整个系统的数据安全。

ORACLE体系图

  系统采用目前最为流行、成熟的Java开发平台进行开发,同时融合先进的MVC、多层框架,保证系统稳定性、可移植性。

一共有 6 页
 123456 页次:6/6页 共61条/页
推荐案例